Defensoria apresenta plano de ação para a Casa da Mulher Brasileira 31/01/2014 - 11:30
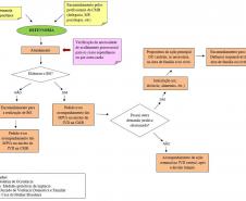
Neste mês a Defensoria Pública do Paraná deu continuidade aos trabalhos para iniciar suas atividades na Casa da Mulher Brasileira (CMB) de Curitiba. Em reuniões com as demais instituições e órgãos do governo envolvidos nesta ação, a DPPR apresentou o plano de trabalho e o fluxograma de atuação para o projeto de enfrentamento à violência contra as mulheres.
De acordo com a proposta apresentada pela DPPR, um defensor público vai atender na CMB todos os dias, em horário a ser definido. Por conta do reduzido número de defensores atuando em Curitiba, inicialmente o atendimento a ser prestado na Casa será realizado na forma de plantão, através de um rodízio entre os defensores designados. A DPPR acredita que, no futuro, um defensor deverá atender exclusivamente a CMB. A Defensoria também prevê a realização de um curso de preparação para os defensores que forem atuar no projeto.
A proposta de atuação prevê, ainda, que o defensor público responsável pelo atendimento, além do acompanhamento das medidas protetivas, teria a função de propor ações relativas aos interesses das mulheres em situação de violência doméstica em outras áreas jurídicas, como Família e Cível. Dessa forma, quando a mulher chegar com outras demandas - como divórcio, pensão e guarda dos filhos, por exemplo -, ela será encaminhada ao defensor público responsável pela área de Família ou Cível em Curitiba.
Defensoria pública e Lei Maria da Penha - De acordo com o artigo 27 da Lei Maria da Penha, a mulher em situação de violência doméstica deve ser acompanhada por um advogado ou defensor público. O artigo seguinte estabelece que o acesso à Defensoria Pública deve ser garantido e que o atendimento prestado deve ser humanizado.
Para a defensora Yasmin Pestana, a Lei quer mostrar que o defensor público não deve realizar qualquer atendimento, muito menos um atendimento calcado em estereótipos e discriminações. Segundo a proposta apresentada pela DPPR, é importante que se compreenda “a violência doméstica contra a mulher inserida num sistema de vulnerabilidade de gênero mais complexo, calcado na perniciosa desigualdade socio-jurídica entre mulheres e homens ainda é perpetuada em nossa sociedade”.
A proposta aborda, ainda, a vitimização secundária que sofre a mulher em situação de violência doméstica, “aquela produzida pelas instituições públicas em função de um tratamento desumanizado e discriminatório à vítima”. Esta situação ocorre especialmente nos casos de violência sexual, nos quais a vítima costuma ser culpabilizada - pelos próprios órgãos componentes do Sistema Jurisdicional e pelas demais instituições essenciais à administração da Justiça - pela violência que sofreu.
Já nas causas cíveis, as mulheres, muitas vezes, sofrem com temores infundados: medo de perderem bens de família ou a guarda dos filhos. Por estes motivos o acompanhamento da vítima por um advogado ou defensor público é essencial, pois permite que ela enfrente a falta de informação e a vitimização secundária.
Na Defensoria Pública do Paraná, participam do projeto de atendimento na Casa da Mulher Brasileira os defensores Yasmin Pestana, Antônio Barbosa e Liliane Mageste, com a colaboração da presidente da Associação dos Defensores Públicos do Estado do Paraná (ADEPAR), Thaísa dos Santos, a defensora Nize Bandeira e a ouvidora-geral da DPPR, Santa de Souza.
Casa da Mulher Brasileira - Concebida como um espaço para oferta de serviços de assistência social, educação, emprego, justiça, saúde e renda para as mulheres que sejam vítimas de maus-tratos, a Casa da Mulher Brasileira deverá ser construída nas capitais dos 26 estados do país e no Distrito Federal. A CMB vai reunir serviços da delegacia da mulher, defensoria pública, juizado especial de violência doméstica, equipes de psicólogos e de assistentes sociais, além de oferecer orientação para empreendedorismo, emprego e renda, alojamento provisório e brinquedoteca para as crianças ficarem enquanto a mãe recebe atendimento.
De acordo com a Prefeitura Municipal, em Curitiba as obras para a construção da Casa da Mulher Brasileira deverão começar nos próximos meses. A expectativa é de que o espaço seja inaugurado ainda este ano.
No Paraná, participam da Comissão Executiva que integra a Câmara Técnica Estadual de Gestão e Monitoramento do Pacto Nacional pelo Enfrentamento à Violência contra as Mulheres as seguintes entidades: Delegacia da Mulher, Secretaria Estadual de Justiça, Juizado da Violência Doméstica e Familiar e Coordenadoria Estadual da Mulher em Situação de Violência Doméstica e Familiar do Tribunal de Justiça do Paraná, Ministério Público, Ordem dos Advogados do Brasil (PR) e Prefeitura Municipal, além da Defensoria Pública.
Violência contra a mulher no Paraná - Segundo o estudo nacional “Mapa da Violência 2012: Homicídio de Mulheres no Brasil”, realizado pelo Centro Brasileiro de Estudos Latino-Americanos (Cebela) e pela Faculdade Latino-Americana de Ciências Sociais (Flacso), o Paraná é terceiro estado brasileiro com a maior taxa de homicídio feminino, atrás apenas do Espírito Santo e de Alagoas. O estudo também mostrou que o índice de mulheres assassinadas no Paraná é de 6,4 homicídios femininos por grupo de 100 mil, maior que a média nacional, de 4,4 assassinatos.
De acordo com a proposta apresentada pela DPPR, um defensor público vai atender na CMB todos os dias, em horário a ser definido. Por conta do reduzido número de defensores atuando em Curitiba, inicialmente o atendimento a ser prestado na Casa será realizado na forma de plantão, através de um rodízio entre os defensores designados. A DPPR acredita que, no futuro, um defensor deverá atender exclusivamente a CMB. A Defensoria também prevê a realização de um curso de preparação para os defensores que forem atuar no projeto.
A proposta de atuação prevê, ainda, que o defensor público responsável pelo atendimento, além do acompanhamento das medidas protetivas, teria a função de propor ações relativas aos interesses das mulheres em situação de violência doméstica em outras áreas jurídicas, como Família e Cível. Dessa forma, quando a mulher chegar com outras demandas - como divórcio, pensão e guarda dos filhos, por exemplo -, ela será encaminhada ao defensor público responsável pela área de Família ou Cível em Curitiba.
Defensoria pública e Lei Maria da Penha - De acordo com o artigo 27 da Lei Maria da Penha, a mulher em situação de violência doméstica deve ser acompanhada por um advogado ou defensor público. O artigo seguinte estabelece que o acesso à Defensoria Pública deve ser garantido e que o atendimento prestado deve ser humanizado.
Para a defensora Yasmin Pestana, a Lei quer mostrar que o defensor público não deve realizar qualquer atendimento, muito menos um atendimento calcado em estereótipos e discriminações. Segundo a proposta apresentada pela DPPR, é importante que se compreenda “a violência doméstica contra a mulher inserida num sistema de vulnerabilidade de gênero mais complexo, calcado na perniciosa desigualdade socio-jurídica entre mulheres e homens ainda é perpetuada em nossa sociedade”.
A proposta aborda, ainda, a vitimização secundária que sofre a mulher em situação de violência doméstica, “aquela produzida pelas instituições públicas em função de um tratamento desumanizado e discriminatório à vítima”. Esta situação ocorre especialmente nos casos de violência sexual, nos quais a vítima costuma ser culpabilizada - pelos próprios órgãos componentes do Sistema Jurisdicional e pelas demais instituições essenciais à administração da Justiça - pela violência que sofreu.
Já nas causas cíveis, as mulheres, muitas vezes, sofrem com temores infundados: medo de perderem bens de família ou a guarda dos filhos. Por estes motivos o acompanhamento da vítima por um advogado ou defensor público é essencial, pois permite que ela enfrente a falta de informação e a vitimização secundária.
Na Defensoria Pública do Paraná, participam do projeto de atendimento na Casa da Mulher Brasileira os defensores Yasmin Pestana, Antônio Barbosa e Liliane Mageste, com a colaboração da presidente da Associação dos Defensores Públicos do Estado do Paraná (ADEPAR), Thaísa dos Santos, a defensora Nize Bandeira e a ouvidora-geral da DPPR, Santa de Souza.
Casa da Mulher Brasileira - Concebida como um espaço para oferta de serviços de assistência social, educação, emprego, justiça, saúde e renda para as mulheres que sejam vítimas de maus-tratos, a Casa da Mulher Brasileira deverá ser construída nas capitais dos 26 estados do país e no Distrito Federal. A CMB vai reunir serviços da delegacia da mulher, defensoria pública, juizado especial de violência doméstica, equipes de psicólogos e de assistentes sociais, além de oferecer orientação para empreendedorismo, emprego e renda, alojamento provisório e brinquedoteca para as crianças ficarem enquanto a mãe recebe atendimento.
De acordo com a Prefeitura Municipal, em Curitiba as obras para a construção da Casa da Mulher Brasileira deverão começar nos próximos meses. A expectativa é de que o espaço seja inaugurado ainda este ano.
No Paraná, participam da Comissão Executiva que integra a Câmara Técnica Estadual de Gestão e Monitoramento do Pacto Nacional pelo Enfrentamento à Violência contra as Mulheres as seguintes entidades: Delegacia da Mulher, Secretaria Estadual de Justiça, Juizado da Violência Doméstica e Familiar e Coordenadoria Estadual da Mulher em Situação de Violência Doméstica e Familiar do Tribunal de Justiça do Paraná, Ministério Público, Ordem dos Advogados do Brasil (PR) e Prefeitura Municipal, além da Defensoria Pública.
Violência contra a mulher no Paraná - Segundo o estudo nacional “Mapa da Violência 2012: Homicídio de Mulheres no Brasil”, realizado pelo Centro Brasileiro de Estudos Latino-Americanos (Cebela) e pela Faculdade Latino-Americana de Ciências Sociais (Flacso), o Paraná é terceiro estado brasileiro com a maior taxa de homicídio feminino, atrás apenas do Espírito Santo e de Alagoas. O estudo também mostrou que o índice de mulheres assassinadas no Paraná é de 6,4 homicídios femininos por grupo de 100 mil, maior que a média nacional, de 4,4 assassinatos.





